Εκτιμήσεις συνεργείου

Εκτιμήσεις Συνεργείου

  1. Εκτιμήσεις

Οι εκτιμήσεις βρίσκονται στην ενότητα συνεργείου.

Από την επιλογή αυτή μπορούμε να κάνουμε μια εκτίμηση κόστους για την υλοποίηση μιας εργασίας σε ένα αυτοκίνητο, καταχωρώντας εργασίες και ανταλλακτικά.

Την εκτίμηση στη συνέχεια μπορούμε να την εκτυπώσουμε υπό μορφή προσφοράς προς στον πελάτη, και αργότερα να τη μετασχηματίσουμε σε εντολή εργασίας, τιμολόγιο, παραγγελία ανταλλακτικών και ΣΕΤ.




Στην κεντρική οθόνη των εκτιμήσεων βλέπουμε τις υπάρχουσες εκτιμήσεις. Χρησιμοποιώντας τα διαθέσιμα φίλτρα μπορούμε να φιλτράρουμε και να διαχειριστούμε τις εκτιμήσεις ανάλογα με την περίπτωση.

Από εδώ μπορούμε με διπλό κλικ να τροποποιήσουμε μια υπάρχουσα ή να δημιουργήσουμε μια νέα εκτίμηση.




Για να δημιουργήσουμε μια νέα εκτίμηση, επιλέγουμε την ημερομηνία εκτίμησης, το σχετικό αυτοκίνητο και τον πελάτη, τον τεχνικό σύμβουλο, την ημερομηνία λήξης ισχύος της προσφοράς και μια αιτιολογία.

Τα πεδία στα οποία εμφανίζεται ένας κόκκινος αστερίσκος είναι υποχρεωτικά και πρέπει να συμπληρωθούν.




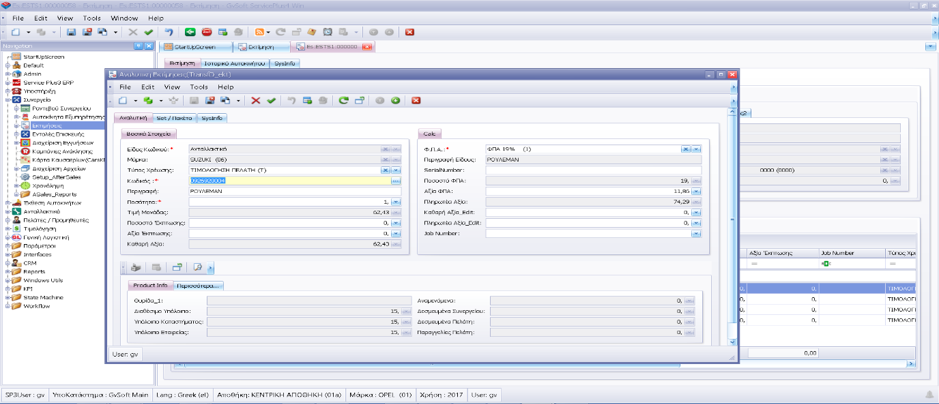
Στις αναλυτικές μπορούμε να καταχωρήσουμε εργασίες, Ανταλλακτικά και λοιπά. Κατά την καταχώρηση ανταλλακτικών στην εκτίμηση, στο κάτω μέρος της οθόνης εμφανίζονται διάφορες πληροφορίες του κωδικού όπως το υπόλοιπο, θυρίδες, αναμενόμενα, δεσμευμένα κλπ.

Για την γρήγορη έκδοση μια προσφοράς, μπορούμε να έχουμε έτοιμα πακέτα/ΣΕΤ ανταλλακτικών και εργασιών, τα οποία μπορούμε εύκολα να ενσωματώσουμε σε μια εκτίμηση. Στην ίδια εκτίμηση μπορούμε να ενσωματώσουμε ένα ή πολλά πακέτα.




Τις αναλυτικές μπορούμε να τις ομαδοποιήσουμε χρησιμοποιώντας την έννοια του Job Number.

Σε κάθε αναλυτική γραμμή δηλ. ορίζουμε το Job Number στο οποίο ανήκει η κάθε γραμμή.

Έτσι χρησιμοποιώντας την δυνατότητα του Grouping που έχουνε τα Grids, γκρουπάρουμε τις αναλυτικές με βάση το Job Number και έχουμε υποσύνολα ανά γκρουπ και γενικά σύνολα.




Την προσφορά μπορούμε να την εκτυπώσουμε χρησιμοποιώντας τη δυνατότητα δημιουργίας φορμών εκτύπωσης ή να την στείλουμε στον πελάτη με email.

Στη συνέχεια μπορούμε να μετασχηματίσουμε την εκτίμηση σε εντολή εργασίας, τιμολόγιο , παραγγελία ανταλλακτικών και ΣΕΤ από τις αντίστοιχες επιλογές.




Σε κάθε εκτίμηση μπορούμε να βάλουμε υπενθυμίσεις χρησιμοποιώντας το Module των υπενθυμίσεων της εφαρμογής και να καταχωρήσουμε σχόλια χρησιμοποιώντας το σχετικό Module.




  1. Παρακολούθηση Εκτιμήσεων

Για την παρακολούθηση των εκτιμήσεων υπάρχει στο επίπεδο της εκτίμησης το πεδίο «Κατάσταση» και το οποίο έχει τις τιμές

·         Νέα Εκτίμηση:  Είναι οι εκτιμήσεις που έχουν δημιουργηθεί και δεν έχει υλοποιηθεί τίποτα από όσα περιέχονται σε αυτήν.

·         Σε εξέλιξη: Είναι οι εκτιμήσεις στις οποίες έχει υλοποιηθεί ένα μέρος από όσα  περιέχονται σε αυτή.

·         Κλειστή: Είναι οι εκτιμήσεις οι οποίες έχουν υλοποιηθεί όλα όσα  περιέχονται σε αυτή.

·         Ακυρωμένη: Είναι οι εκτιμήσεις στις οποίες Δεν έχει υλοποιηθεί τίποτα από όσα  περιέχονται σε αυτή και την έχουμε δηλώσει σαν ακυρωμένη.

Μπορούμε να έχουμε μια τέτοια ανάλυση για οποιαδήποτε περίοδο θέλουμε.




Μπορούμε επίσης να γνωρίζουμε για την κάθε γραμμή των εγγυήσεων τι έχει συμβεί. Για την παρακολούθηση των αναλυτικών γραμμών των εκτιμήσεων υπάρχει στο επίπεδο της γραμμής το πεδίο «Κατάσταση» και το οποίο έχει τις τιμές:

·         Έγκυρη:  Είναι η γραμμή  που είναι προς υλοποίηση αλλά δεν έχει υλοποιηθεί.

·         Τιμολογημένη:  Είναι η γραμμή  που έχει μετασχηματιστεί από την εκτίμηση σε τιμολόγιο προς τον πελάτη.

·         Μετασχηματισμένη: Είναι η γραμμή  που έχει μετασχηματιστεί σε εντολή επισκευής προς υλοποίηση.

·       Μη Έγκυρη: Είναι η γραμμή  που δεν έχει μετασχηματιστεί ούτε είναι προς υλοποίηση (π.χ. διότι ο πελάτης αποφάσισε να μην υλοποιήσει την συγκεκριμένη εργασία). Αυτές οι γραμμές μπορεί να μην διαγράφονται από την εκτίμηση αλλά να μενού σαν «Μη Έγκυρες» για στατιστικούς λογούς.




Για την συνολική εικόνα των εκτιμήσεων υπάρχει ένα Dashboard στο οποίο απεικονίζονται πληροφορίες για τις εκτιμήσεις, πλήθος εκτιμήσεων ανά κατάστημα/μάρκα/ τεχνικό σύμβουλο/Έτος/Μήνα και συνδυασμός των πεδίων αυτών.

Μπορούμε να βλέπουμε το πλήθος των εκτιμήσεων, το πλήθος των αναλυτικών γραμμών, τη συνολική αξία εκτιμήσεων, την αξία μετασχηματισμένων γραμμών, ποσοστό μετατρεψιμότητας κτλ.




    • Related Articles

    • Ραντεβού Συνεργείου

      Διαχείριση Ραντεβού Συνεργείου Πριν χρησιμοποιήσουμε τα ραντεβού του συνεργείου πρέπει να ορίσουμε σωστά τις πληροφορίες στους  εργαζόμενους. (Εικ.1)                                                                   Εικ.1 Πρέπει να ορίσουμε τα πεδία ...
    • Ψηφιακό Πελατολόγιο Συνεργείου

      Με τη διασύνδεση «Ψηφιακό πελατολόγιο» στέλνονται οι εντολές επισκευής στην ΑΑΔΕ. Οι εντολές στέλνονται σε δυο φάσεις, μια με το άνοιγμα της εντολής (πατώντας το κουμπί εκτύπωσης) και μια όταν εκδοθούν τα παραστατικά και κλείσει η εντολή. Υπάρχει η ...
    • Updates to Version 20 1 7 150

      Γενικα Στο Report Υπόλοιπα ανταλλακτικών και Ισοζυγιο ανταλλακτικών εχει προστεθεί στα φιλτρα το «Συνολα Μάρκας Μόνο» για εκτύπωση μόνο των συνόλων ανα μάρκα. Ετσι γίνεται πιο ευκολα ο ελεγχος των δεδομένων τους. Στην καταχώριση παραστατικών ...
    • Updates to Version 20.1.7.206

      · Ψηφιακό Πελατολόγιο Συνεργείου Με την διασύνδεση «Ψηφιακό πελατολόγιο» στέλνονται οι εντολές επισκευής στην ΑΑΔΕ. Οι εντολές στέλνονται σε δυο φάσεις, μια με το άνοιγμα της εντολής και μια όταν εκδοθούν τα παραστατικά και κλείσει η εντολή. Στο ...
    • Διασυνδέσεις με BMW

      BMW ISPA Next To interface είναι ένα Webservice το οποίο μπορεί να βρίσκεται στημένο σε οποιοδήποτε server, αρκεί ο server αυτός να έχει πρόσβαση στον SQL Server που έχει την βάση του DMS. Το Webservice αυτό, απαντάει σε ερωτήματα του DCOM το οποίο ...